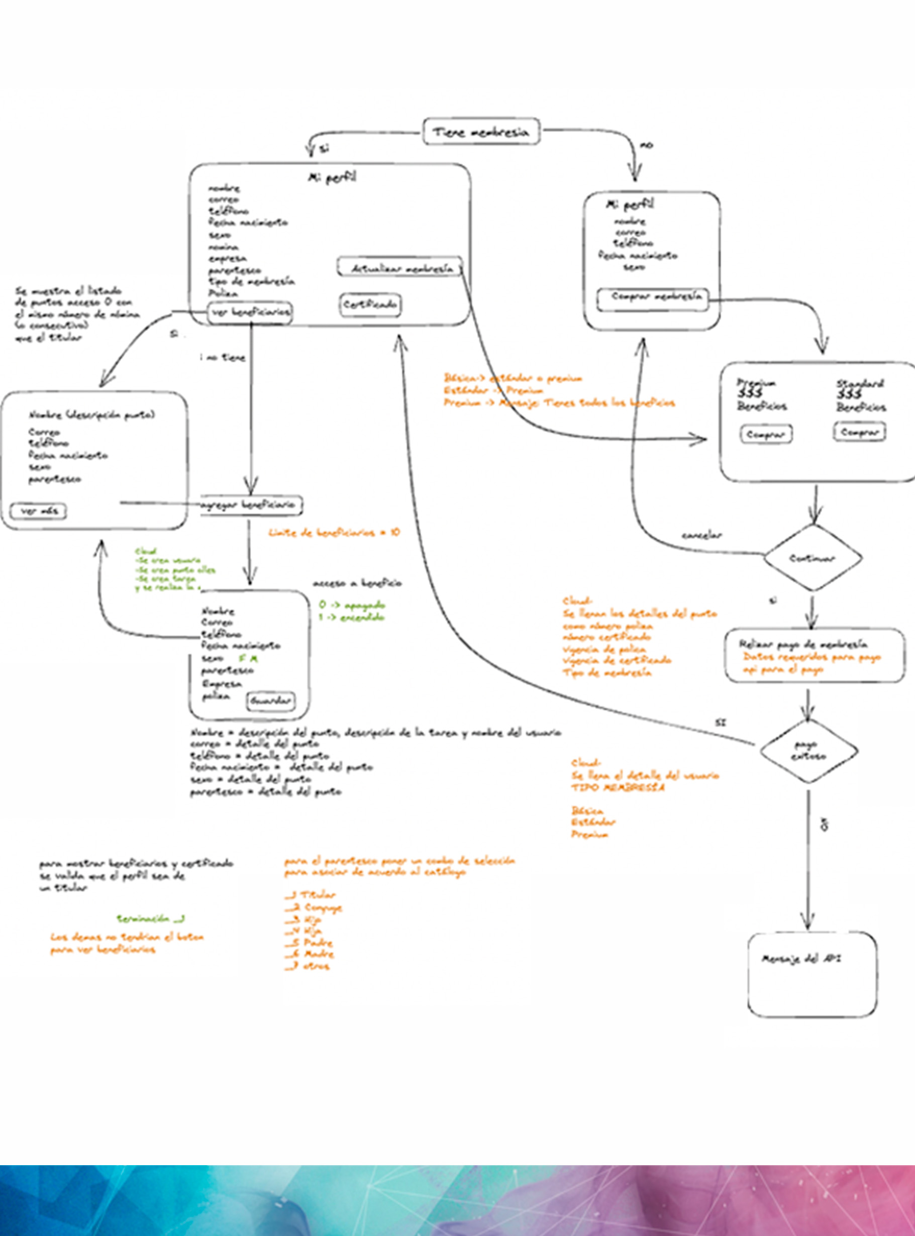
UX Deliverables

UX Design

Description

As a UX Designer is essential to communicate outputs, document work, and provide artifacts of our design process during its various stages. I can effectively create and share these outputs and research findings with managers, collaborators, and stakeholders.

UX Research, Diagrams, User flows, User personas, Competitive analysis, Journey mapping, User testing, Data collecting, and more.